Connect Your Instruments, Automate Data Capture, and Let AI Handle the Repetitive Work
ELabELN transforms manual data transcription and disconnected instruments into an integrated research environment where data flows automatically from equipment to notebook, AI identifies patterns you might miss, and IoT sensors alert you to critical conditions before problems occur.


Stop Copying Data by Hand. Start Capturing It Automatically.
How much time do you lose each week manually transcribing instrument readings, copying spreadsheet data into notebooks, or checking equipment status? Every manual transfer is an opportunity for error, and every disconnected system creates data silos that slow your research. ELabELN's integration and automation capabilities eliminate this friction. Connect lab instruments directly to your notebook so data flows automatically. Use AI to analyze results, identify outliers, and suggest next steps. Monitor equipment conditions with IoT sensors that alert you to temperature fluctuations, equipment failures, or process completions without constant checking.
Whether you're working with a single plate reader or managing complex multi-instrument workflows, ELabELN adapts to your automation needs. Start with simple data imports and expand to sophisticated instrument integration, AI-powered analysis, and real-time IoT monitoring as your requirements grow. The free Community tier includes full API access, so even small labs can build custom integrations. As you scale to Team or Enterprise editions, advanced automation tools like LabVia integration platform and LabVista analytics become available for complex workflows.

Stop being a human data entry clerk. See how automation frees you to focus on actual science.
Integration and Automation Features That Eliminate Manual Work
ELabELN's integration, automation, AI, and IoT capabilities transform disconnected instruments and manual processes into seamless, intelligent workflows. From basic data imports to sophisticated real-time monitoring, these features ensure your notebook captures everything automatically while AI helps you understand what it means.
Instrument Integration and Data Capture
Direct Instrument Connectivity
Connect lab equipment directly to ELabELN using standard protocols. Plate readers, spectrophotometers, chromatography systems, and other instruments transfer data automatically. Eliminate transcription errors and save hours weekly.
Automated File Import and Parsing
Import data files from any instrument or software automatically. ELabELN recognizes common formats (CSV, Excel, XML, vendor-specific) and extracts relevant data into structured experiment records.
Full API Access for Custom Integration
Build custom integrations using ELabELN's comprehensive REST API. Connect proprietary equipment, internal LIMS systems, or specialized software. API access included even in the free Community tier.
Workflow Automation and Orchestration
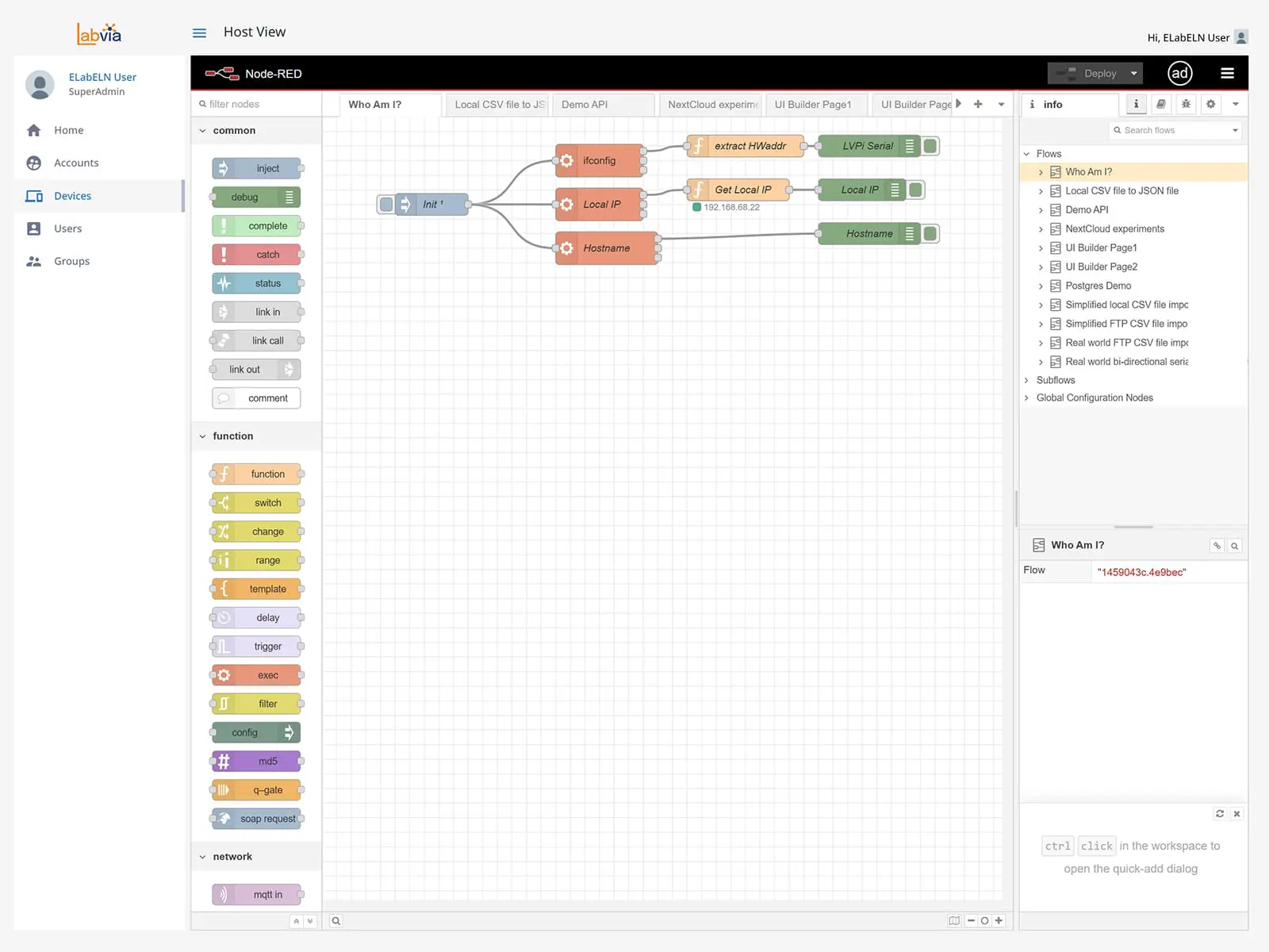
Flow-Based Programming
Utilize LabVia visual tool for wiring together devices, APIs, and services. Create complex integrations using drag-and-drop visual programming without writing code. Connect instruments, databases, and applications effortlessly.Workflow Automation
Automate repetitive tasks using LabVia's event-driven architecture. Chain instruments, analysis tools, and approval processes into seamless workflows. Trigger downstream processes automatically based on experimental results.AI-Powered Data Analysis
Let AI identify patterns, outliers, and anomalies in experimental data automatically. Machine learning algorithms flag unusual results, suggest explanations, and highlight relationships you might miss in manual review.
File Collaboration and Document Management
File Collaboration
Implement LabDrive platform for file sharing and collaboration. Synchronize lab documents, datasets, and research materials across multiple devices seamlessly. Access data from any device with real-time sync.Office Suite Integration
Integrated office suite for document editing and co-authoring within LabDrive. Create and edit documents, spreadsheets, and presentations collaboratively without switching to external applications.Secure File Sharing
Share files securely with flexible permissions and link protection in LabDrive. Control access levels, set expiration dates, and protect sensitive data with password-protected links.
Advanced Analytics and Reporting
Visual Report Designer and Interactive Dashboards
Use the LabLynx App design tools to create interactive reports. Create interactive dashboards for data visualization. Build sophisticated visualizations that track KPIs and analyze trends across experiments.Data Binding and Multi-Format Export
Bind data from various sources to reports in LabLynx App. Export reports to multiple formats, including PDF, Excel, and Word. Combine data from experiments, instruments, and external systems effortlessly.Report Scripting and Custom Logic
Implement custom logic in reports through scripting in LabLynx App. Add calculations, conditional formatting, or advanced analytics. Build reports that adapt dynamically based on your data and requirements.
Experience Automated Research Today
"*" indicates required fields
